病原菌常见于食物、水和土壤中,在全球范围内构成了重大的公共卫生挑战。因此,早期、快速和高度敏感的细菌增殖监测策略对于确保公共卫生、医学诊断和食品安全至关重要。与传统技术相比,微流控平台提供了强大的检测工具,其特点是集成度高、通量高、操作简便、试剂消耗量低、灵敏度高。在大量商业需求的推动下,多学科交叉融合,基于微流控的快速检测方法和技术的研究和开发取得了显著进展。

近期,济南大学刘宏教授、周伟家教授与中国科学院深圳先进技术研究院王泽南研究员联合发表综述,总结了基于生物传感器的微流控平台在快速检测致病细菌方面的进展。文章详细讨论了不同的病原菌检测策略及其优缺点,重点介绍了微通道、微阵列、数字微流控和纸基平台等先进检测平台,并总结了它们的成就与不足。最后,提出了未来在临床病原菌检测中进一步发展的研究方向。相关研究成果以“Biosensor-Based Microfluidic Platforms for Rapid Clinical Detection of Pathogenic Bacteria”为题目发表于期刊《Advanced Functional Materials》。
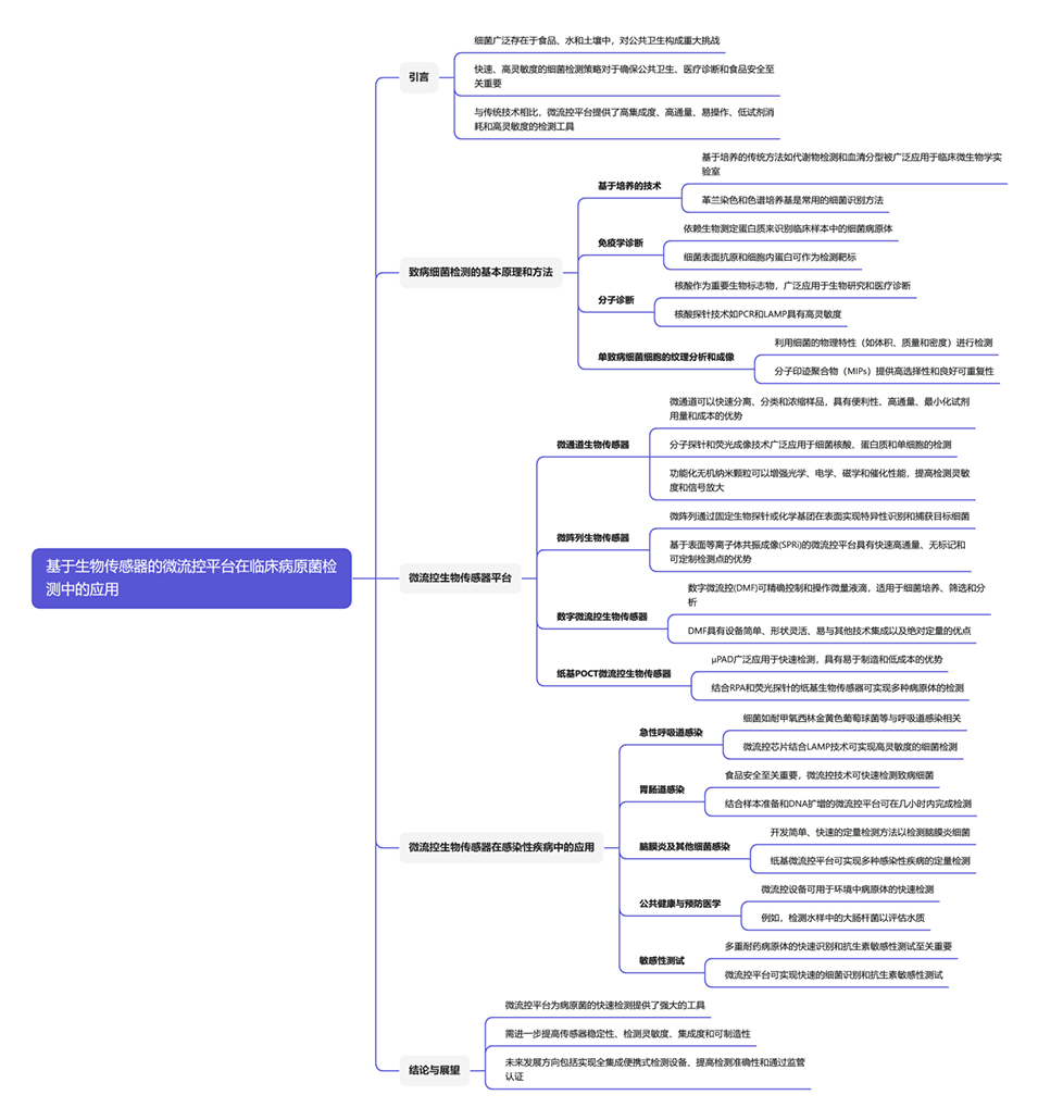
本文要点:
1、本文综述了微流控生物传感器在临床致病菌检测方面的研究进展,包括用于即时(POC)检测的微流控装置。
2、详细讨论了各种病原菌检测策略,并分析了它们的优缺点。
3、重点介绍了用于捕获和检测病原菌的先进平台,例如微通道、微阵列、数字微流体(DMF)和纸基平台,并总结了这些微流控器件的成就和不足。
4、列举了基于生物传感器的微流控设备在检测由细菌失衡引起的疾病方面的案例研究。
5、提出了进一步开发基于生物传感器的高效微流控技术用于病原菌临床检测的可能研究前景。
一张图读懂全文:

微流控平台在细菌检测中具有以下几个主要优势:
1、高灵敏度和特异性:微流控技术能够实现对细菌的高灵敏度检测,支持低浓度病原体的识别,适用于早期感染的检测。
2、快速检测:微流控设备通常能够在较短的时间内完成检测,相比传统方法大大缩短了检测时间。
3、低试剂消耗:微流控平台能够有效减少所需的试剂量,降低检测成本。
4、高通量:微流控技术可以同时处理多个样本,实现高通量检测,适合大规模筛查。
5、便携性:许多微流控设备设计为便携式,便于在现场进行快速检测,适合即时检测应用。
6、集成化:微流控平台可以与多种检测技术(如免疫分析、电化学检测、分子诊断等)无缝集成,提供更全面的检测解决方案。
7、自动化操作:微流控技术支持自动化操作,减少人工干预,提高检测的重复性和可靠性。
8、样本处理能力:微流控设备能够处理复杂样本,进行样本预处理、分离和浓缩,提升检测的准确性。
9、多样化应用:微流控平台不仅适用于临床检测,还可以用于食品安全、环境监测等多个领域。
微流控平台虽然在病原菌检测中展现出巨大应用潜力,但仍面临一些挑战,未来如何进一步发展以克服这些挑战?
主要挑战包括:
(1)传感器稳定性和再现性有待提高。需要开发更加稳定的生物识别元件和传感材料。
(2)检测灵敏度还需进一步提升,特别是对于低浓度病原体的检测。需要创新信号放大技术和集成先进纳米材料。
(3)集成度和小型化仍有待改善。需要进一步优化微流控芯片的结构设计,实现样品预处理、检测和数据分析的全集成。
(4)大规模生产和降低成本是实现商业化应用的关键。需要优化制造工艺,采用更加经济实惠的材料。
未来发展方向:
(1)提高传感器的稳定性和灵敏度,实现更高的检测性能。
(2)推进微流控系统的集成与小型化,实现便携式、自动化的POCT设备。
(3)降低生产成本,促进大规模制造,提高产品的可及性。
(4)加强POCT应用,结合人工智能等技术,提高检测的智能化水平。
(5)确保监管合规性和临床验证,推动这些技术在医疗诊断领域的应用。
(6)加强跨学科合作,促进生物学、化学、工程学和医学等领域的融合创新。
总之,微流控平台在病原菌检测中展现出广阔的应用前景,但仍需在多个方面进行持续创新和优化,以克服现有的技术瓶颈,实现实际应用。

图1.细菌检测的传统方法和与微流体相结合的方法概述。

图2.A)基于微芯片的微流控用于自动化生物标志物分析的示意图和实物图。B)μPAD用于血清碱性磷酸酶分析。

图3.A)用于细菌检测的光学生物传感器示意图。B)描述在FA-MB上使用一锅式RAA-CRISPR/Cas12a测定进行多重检测的示意图。C)全集成FA微流控生物传感器示意图。

图4.A)设备概述。B)功率和流速与捕获效率的关系。C)释放细胞的荧光成像。D)使用BMC传感器系统捕获和检测细菌。E)基于声流体器件的具有锐边结构的3D ZnO纳米阵列示意图。F)不同浓度大肠杆菌的SERS光谱。

图5.A,B)用于沙门氏菌检测的比色生物传感器的图示。C)该生物传感器的校准曲线和D)特异性。

图6.A)无泵微流控芯片的示意图,B)工作原理,和C)实物图。D)使用集成无泵微流控芯片检测不同浓度大肠杆菌O157:H7的电化学信号。E)利用3D金纳米结构集成3D Gold NMIs/Gr的等离子体辅助阻抗微流控设备的示意图。D)不同浓度大肠杆菌、恶臭假单胞菌和表皮葡萄球菌的EIS结果。

图7.A)用于细菌检测的离心式微流控芯片。B)全自动诊断系统的工作流程。C)芯片的物理和详细表示。

图8.A)描述微生物细胞检测的示意图。B)构建生物传感器的过程。C)显示捕获目标细菌的实时荧光图像。D)四种不同细菌样本的颜色强度变化。

图9.A)实时尿路致病性大肠杆菌检测试验。B)LSCI-SPR传感器芯片修饰示意图。C)用于SPRi的Au-well阵列的制造过程示意图。D)共轭纳米颗粒放大后反射率与CT表面覆盖率的关系图。

图10.A)使用构建的算法从样本到结果的工作流程。B)散点图、C)箱线图和D)表格显示了病毒与细菌分类的对数微阵列表达值。

图11.A)DMF-Cas12a方法示意图。B-D)DMF(数字微流控)芯片上的液滴处理性能。E)利用微流体六通接头和高通量GUV分析生成双乳液的示意图。

图12.A)使用芯片检测单个大肠杆菌。B)单个大肠杆菌生长的明场和荧光监测。

图13.A)带有比色信号的纸基适体传感器平台。B)CRISPR/Cas12a的激活。RPA-Cas12a-μPAD中SERS信号的拉曼光谱(C)和直方图(D)。

图14.微流控平台在传染病细菌检测中的应用。

图15.A)病原体的多重检测。B)双响应纸传感器的性能评估。

图16.A)用微流体系统检测泪液中的细菌。B)细菌菌株的SERS光谱和PCA结果。
论文链接:https://doi.org/10.1002/adfm.202411484






